This website requires JavaScript.
Explore
Help
Sign In
sendnrw
/
netbird-docs
Watch
2
Star
0
Fork
0
You've already forked netbird-docs
mirror of
https://github.com/netbirdio/docs.git
synced
2026-04-18 00:16:36 +00:00
Code
Issues
Packages
Projects
Releases
Wiki
Activity
Files
a7d0a1bbc83e3cb0004fdb3d9f86cacf67b7513f
netbird-docs
/
public
/
docs-static
/
img
/
selfhosted
/
sqlite-erd.png
Yury Gargay
059e76af3a
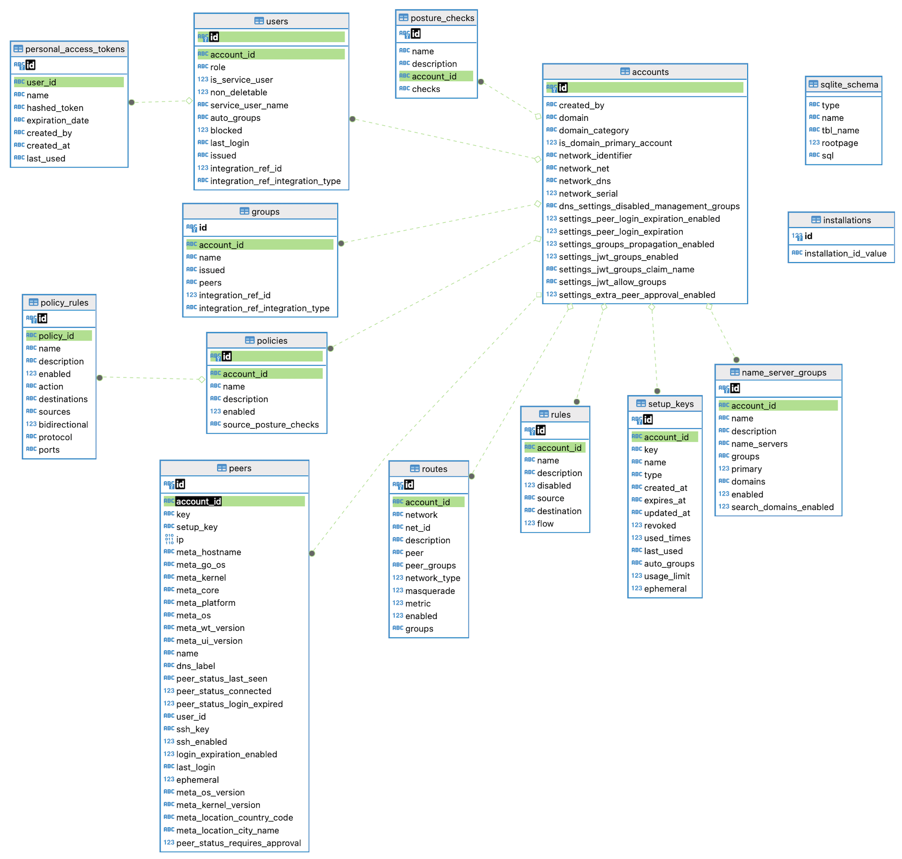
Update SQLite ERD to show posture checks table (
#145
)
2024-02-20 11:48:14 +01:00
1.2 MiB
1830x1743px
Raw
History
Reference in New Issue
View Git Blame
Copy Permalink