This website requires JavaScript.
Explore
Help
Sign In
sendnrw
/
netbird-docs
Watch
2
Star
0
Fork
0
You've already forked netbird-docs
mirror of
https://github.com/netbirdio/docs.git
synced
2026-04-20 17:36:36 +00:00
Code
Issues
Packages
Projects
Releases
Wiki
Activity
Files
8046beee03a6378c0650571903e68a694697cda7
netbird-docs
/
public
/
docs-static
/
img
/
selfhosted
/
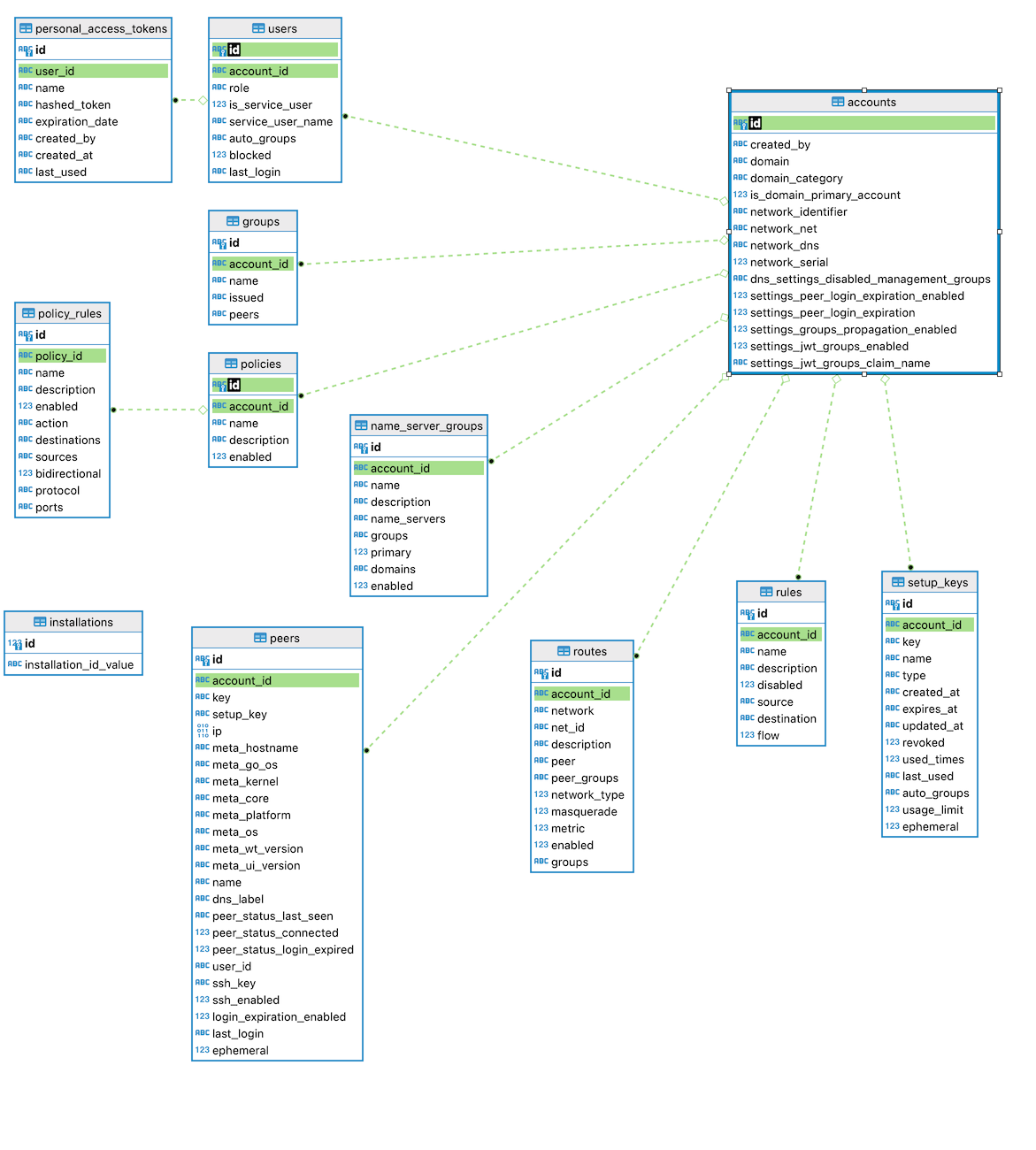
sqlite-erd.png
Yury Gargay
eb5e4abcb6
Add SQLite store self hosted guide (
#100
)
2023-10-09 14:38:41 +02:00
380 KiB
1171x1300px
Raw
History
Reference in New Issue
View Git Blame
Copy Permalink