This website requires JavaScript.
Explore
Help
Sign In
sendnrw
/
netbird-docs
Watch
2
Star
0
Fork
0
You've already forked netbird-docs
mirror of
https://github.com/netbirdio/docs.git
synced
2026-04-19 17:06:36 +00:00
Code
Issues
Packages
Projects
Releases
Wiki
Activity
Files
3d57e0b226a1487268206372b0f6b1dba1a956a4
netbird-docs
/
public
/
docs-static
/
img
/
selfhosted
/
sqlite-erd.png
Yury Gargay
9c114ea88a
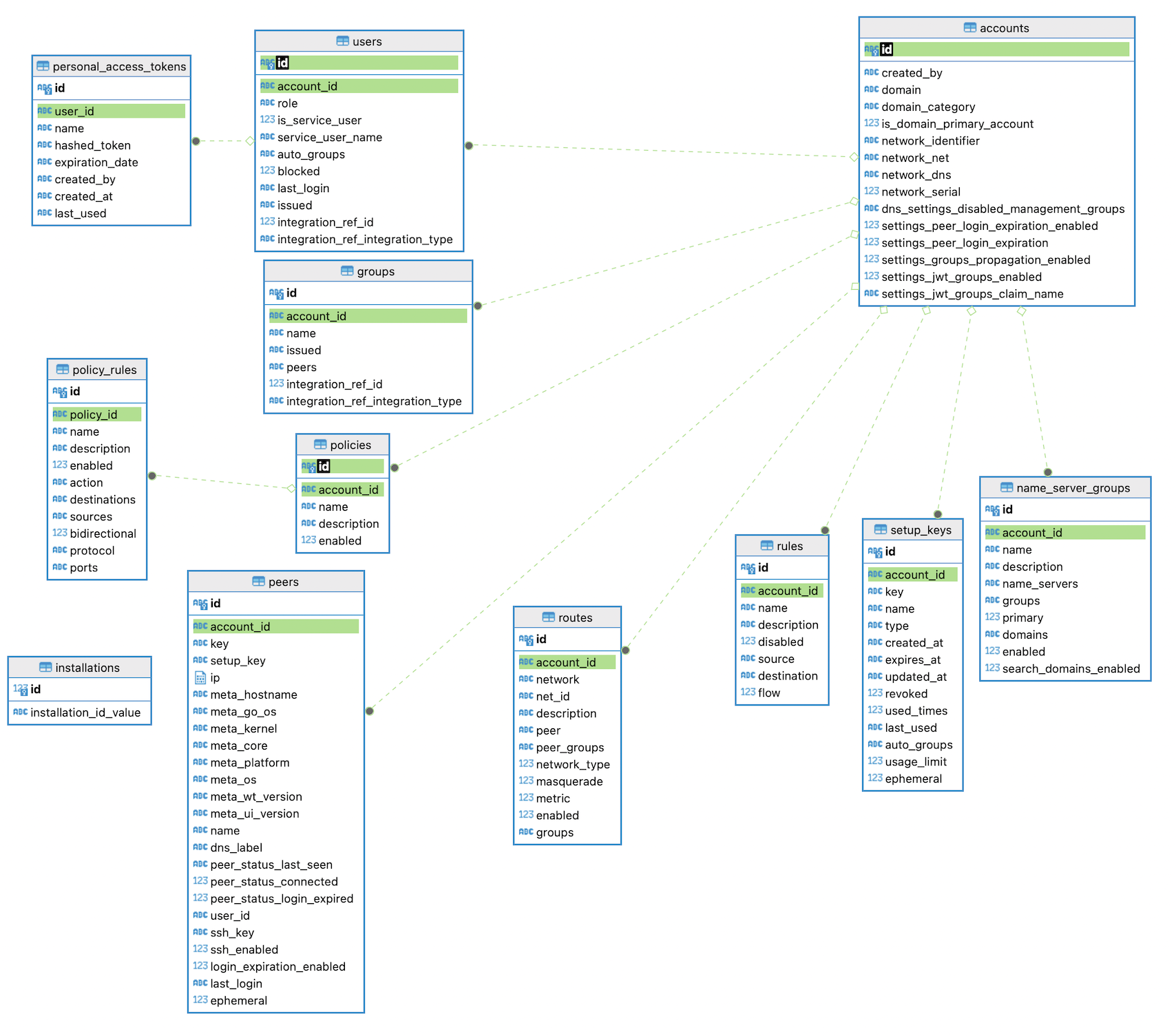
Update SQLite ERD picture (
#111
)
2023-11-24 15:28:23 +01:00
1.3 MiB
1708x1505px
Raw
History
Reference in New Issue
View Git Blame
Copy Permalink